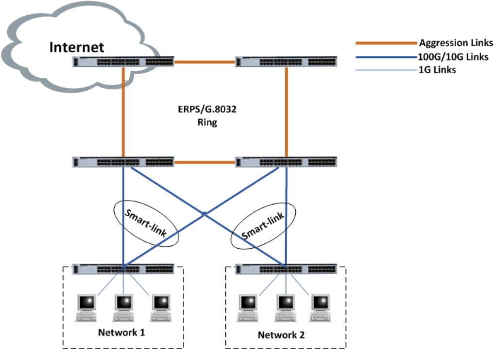
مفتاح مركز بيانات مدمج وفعال مزود بمنافذ للوصلة الصاعدة 2 × × G QSFP28 ومنافذ للوصلة الهابطة 24 × 10G SFP ، مما يجعله حلاً مثاليًا لمراكز البيانات الصغيرة والمتوسطة الحجم وغرف خادم المؤسسات وعمليات نشر الحافة. مصممة للاستخدام العلوي (تور) أو طبقة الأوراق ، فهي توفر اتصالاً عالي الأداء 10G للخوادم والتخزين ، في حين أن وصلات uplinks G تضمن التكامل السلس مع مفاتيح العمود الفقري أو النواة ، وتدعم بنيات الشبكة عالية الإنتاجية والقابلة للتوسعة.
تدعم منافذ QSFP28 تكوينات مرنة ، بما في ذلك 4 × 25 جم أو 2 × 50 جم ، مما يتيح تصميمًا شبكة قابلة للتكيف بناءً على احتياجات النطاق الترددي المحددة. مع ميزات تبديل الطبقات المتقدمة ، زمن استجابة منخفض ودعم لبروتوكولات مثل VXLAN و MLAG و BGP/spf ، تم تصميم هذا المفتاح لدعم البيئات الافتراضية الحديثة ، وتكامل SDN ، والتطبيقات السحابية الأصلية.
مفتاح مركز بيانات مدمج وفعال مزود بمنافذ للوصلة الصاعدة 2 × × G QSFP28 ومنافذ للوصلة الهابطة 24 × 10G SFP ، مما يجعله حلاً مثاليًا لمراكز البيانات الصغيرة والمتوسطة الحجم وغرف خادم المؤسسات وعمليات نشر الحافة. مصممة للاستخدام العلوي (تور) أو طبقة الأوراق ، فهي توفر اتصالاً عالي الأداء 10G للخوادم والتخزين ، في حين أن وصلات uplinks G تضمن التكامل السلس مع مفاتيح العمود الفقري أو النواة ، وتدعم بنيات الشبكة عالية الإنتاجية والقابلة للتوسعة.
تدعم منافذ QSFP28 تكوينات مرنة ، بما في ذلك 4 × 25 جم أو 2 × 50 جم ، مما يتيح تصميمًا شبكة قابلة للتكيف بناءً على احتياجات النطاق الترددي المحددة. مع ميزات تبديل الطبقات المتقدمة ، ووقت استجابة منخفض ، ودعم لبروتوكولات مثل VXLAN و MLAG و BGP/OSPF ، تم تصميم هذا المفتاح لدعم البيئات الافتراضية الحديثة ، وتكامل SDN ، والتطبيقات السحابية الأصلية.
الميزات
على أساس رقاقة عالية الأداء
التي تم تصميمها على أساس رقاقة تبديل إيثرنت CTC7132. رقاقة CTC77ذات الأداء العالي التي تساعد 132 على تلبية متطلبات شبكات المترو/المؤسسة/HCI.
أنواع منافذ متنوعة
دعم منافذ 1 جم/ز/10 جم/25 جم/40 جم/ز لتلبية متطلبات الشبكة المختلفة.
تصميم نظام للحفاظ على البيئة وتوفير الطاقة
يتم توفير تقنية ضبط المروحة الذكي ومراقبة استهلاك الطاقة في الوقت الفعلي لتكلفة الصيانة الزائدة وتساعد على بناء شبكة خضراء وموفرة للطاقة.
ملف شخصي مخصص لسيناريوهات النشر المختلفة
توفر تقنية إدارة الجداول المرنة (FTM) العديد من ملفات تعريف تكوين حجم الجدول كخيارات محسنة لسيناريوهات الشبكة المختلفة. دعم ما يصل إلى طاولة عناوين ماك. دعم ما يصل إلى 60K جداول توجيه IP.
خدمة إيثرنت ذكية: اكتمال إدارة أخطاء الشبكة وضمان الأداء
مع OAM من IEEE802.1ag و Y.1731 من طرف إلى طرف ، يمكن لمزودي خدمة إيثرنت مراقبة الخدمات ، ومسح الأداء من طرف إلى طرف والتأكد من مطابقة جودة الخدمة للاتفاق.
تتضمن تقنية إدارة الأخطاء CCM و LTM و LBM. تشمل أهداف الأداء قياس وقت الاستجابة والارتعاش. دعم الإدارة عن بعد ، ومراقبة الشبكة ، ومؤشر خطأ الشبكة ، والاسترجاع عن بعد واسترجاع معلمة MIB وفقًا لمعيار 802.3ah EFM.
شبكة افتراضية وميزات شبكة ذكية بلا خسارة
دعم تقنية الحافة الرائدة: التحكم في التدفق بالأولوية (PFC) ، إشعار الازدحام الصريح (ECN) ، إلخ.
يدعم MLAG (تجميع الروابط متعددة الشاسيه) لتجميع الروابط عبر الأجهزة المختلفة. يمكن لـ MLAG إنشاء نظام نشط لتحسين موثوقية روابط الشبكة من درجة اللوحة الواحدة إلى درجة الجهاز. تستخدم MLAG رابط نظير بين الأجهزة لتجميع جهازين وجعلهما جهازًا واحدًا منطقيًا. تنضم منافذ جهازين مختلفين إلى منافذ التجميع معًا ويمكن لجميع المنافذ إرسال حركة مرور البيانات. يحتاج MLAG إلى إدارة الجهاز على التوالي ، ولكن التكوينات أسهل من التراص ، ولا يلزم إعادة التشغيل بعد تكوين MLAG. تتم معالجة إعادة الشحن والتهيئة على الجهاز المحلي ، وفي الحالة العادية لا تنقل حركة المرور رابط النظير ، وعرض النطاق الترددي لرابط النظير ليس عنق الزجاجة للشبكة ووقت الاستجابة منخفض.
تقنية دعم التراكب (تشمل NVGRE/VXLAN/GENEVE وما إلى ذلك). يمكن للتراكب أن يصنع حزم layer2 عبر شبكات layer3 باستخدام رأس NVGRE/VXLAN/GENEVE لتغليف حزم الإيثرنت بالكامل. يعمل التراكب على حل مشكلة تحديد حجم جدول MAC في شبكات layer2 التقليدية ، وحل مشكلة تحديد معرف VLAN ، وحل مشكلة التعديل الديناميكي للشبكة التي لا يمكن تحقيقها بواسطة VLAN/VPN. استخدم VXLAN على سبيل المثال ، يمكن أن يدعم معرف VNI 24 بت في معظم الشبكات المنطقية ، ويمكن لشبكات layer2 التي تم إنشاؤها بواسطة VXLAN الاحتفاظ بنفس IP/MAC وما إلى ذلك عند تحريك آلة الفضيلة.
يدعم من أجل SDN (شبكة معرَّفة برمجية). SDN عبارة عن بنية جديدة للشبكة يمكنها تبسيط الإدارة والصيانة بشكل كبير عن طريق فصل طائرة التحكم وطائرة بيانات الشبكة.
موثوقية عالية
تعمل بالطاقة من وحدات الطاقة الساخنة التي يمكن تشغيلها والتي تعمل بالتيار المتردد/التيار المستمر 1 1 التكرار ؛ تدعم المراوح red.5-1 التكرار ؛ تدعم تقنية مراقبة البيئة في الوقت الفعلي للكشف عن درجة حرارة شرائح ، حالة المروحة والقوة ، إلخ. دعم LACP/ECMP/VRRP/VARP/STP/RSTP/MSTP/وصلة ذكية/BFD/ERPS/G.8031/G.8032/موازنة التحميل ، وما إلى ذلك لحماية حركة مرور الشبكة في جميع أنحاء على نحو فعال.
يمكن للتكنولوجيا الحاصلة على براءة اختراع Sysmon لرصد حالة وحدة المعالجة المركزية اتخاذ إجراء عند حدوث خطأ في النظام.
السيطرة QoS المعلقة
توفر 10 طوابير أجهزة لكل منفذ (8 طوابير أحادية الإرسال ، طابور واحد متعدد الإرسال ، طابور شاشة واحد ، طابور واحد لوحدة المعالجة المركزية أحادي الإرسال ، قائمة انتظار متعددة الإرسال لوحدة المعالجة المركزية). دعم تقنية الجدولة متعددة المراحل مثل WDRR (عجز مرجح مستدير روبن)/SP (أولوية صارمة) و TD (قطرة ذيل)/WRED (كشف مبكر عشوائي مرجح) لمنع الازدحام. دعم آلية جدولة قائمة انتظار مرنة للقيام بتشكيل قائمة الانتظار أو حركة المرور في الميناء.
توفر بوليسة الدخول والخروج مراقبة ذكية للنطاق الترددي ، والتي تدعم ضبط التفاصيل وفقًا لسرعة المنفذ. يمكن دعم كل من srTCM (علامة ذات ثلاثة ألوان ذات معدل فردي) و trTCM (علامة ألوان ذات معدلين ثلاثة).
دعم خدمة اللعب الثلاثي مع ضمان النطاق الترددي لتطبيق عالي الجودة
تقديم عرض النطاق الترددي العالي لخدمات اللعب الثلاثي مثل IPTV ومراقبة الفيديو. تضمن إمكانات QoS المدمجة وتقنيات الانتظار المرنة جودة عالية من الخدمات.
مجموعة بروتوكولات الإرسال المتعدد الغنية (التطفل IGMP ، IGMP v1/v2 ،) تدعم ما يصل إلى 2K مجموعات الإرسال المتعدد و 4K النسخ المنطقي لكل مجموعة. مع برنامج نظام التشغيل ، يتم دعم خدمة IPTV والتحكم في وقت استجابة الإرسال المتعدد بشكل كامل.
سياسة أمن الشبكة الشاملة
دعم التحكم الأمني لفئة المشترك/فئة التبديل/فئة الشبكة.
IPv4/IPv6/MAC ACL يمكن تصفية IPv4/IPv6/حزمة غير IP على التوالي. بالإضافة إلى ذلك ، تتوفر معلومات IPv4/IPv6 ACL الموسعة التي يمكن أن تتطابق مع Layer2/layer3/layer4 في قاعدة واحدة. يمكن تطبيق ACLs على المنافذ المادية/vlan/مجموعة المنافذ/مجموعة vlan. يشارك أعضاء مجموعة المنافذ أو مجموعة vlan مجموعة من ACLs وحفظ مورد TCAM.
فحص ARP وميزات حماية مصدر IP تمنع الشبكة من هجوم ARP الضار. دعم حماية حركة وحدة المعالجة المركزية ، والتحكم في العواصف وميزات تحسين تحميل وحدة المعالجة المركزية. تدعم ميزة المصادقة المركزية 802.1x للمستخدم غير القانوني المحظور الوصول إلى الشبكة.
ميزات إدارة مريحة
تدعم واجهات الإدارة المتنوعة ، وتشمل منفذ وحدة التحكم/منافذ الشبكة داخل النطاق/منفذ الشبكة خارج النطاق/منفذ USB. يدعم SNMP v1/v2/v3 ، ويدعم CLI (واجهة سطر الأوامر) ، وإدارة الويب ، وtelnet واتصال FTP. دعم OAM لجعل الإدارة أكثر ملاءمة ، ودعم ss2.0 ، SSL ، وما إلى ذلك لضمان أمن الإدارة.
ع/ن | DCSL3C-02C24X-5S |
توفر منافذ إصلاح | منافذ + fp 24x10G ، 2x x x G QSFP28 Ports |
المنافذ التسلسلية | 1 منفذ يقع في الجانب الأيسر من اللوحة الخلفية |
منافذ الإدارة | 1 منافذ إدارة خارج النطاق تقع في الجانب الأيسر من اللوحة الخلفية |
منافذ USB | 1 نوع-منفذ USB يقع في الجانب الأيسر من اللوحة الخلفية |
سعة المفتاح | "Tbps" |
الإنتاجية | نظام Mpps |
وقت استجابة | 660ns |
وحدة معالجة مركزية | SOC (ثنائي النواة ، ذراع A53) |
الذاكرة | 2 جيجابايت |
فلاش | 8 جيجابايت (eMMC) |
ذاكرة عازلة الحزمة | 9 ميغابايت |
مزود طاقة | |
التيار المتردد | جهد التشغيل: ~ ، 50/60 هرتز الجهد الأقصى: 90 ~ ، 47 ~ 63 هرتز |
العاصمة | الجهد الأقصى: -48 ~ -60 فولت |
هفك | لا يدعم |
مزود طاقة | دعامة |
خيار تدفق الهواء | تدفق الهواء من الأمام إلى الخلف/من الخلف إلى الأمام |
كمية المشجعين | 3 |
بعد المنتج | 44x x من من من من من ؟ ؟ ؟ |
الوزن الصافي | 5.95Kgs |
رسم القوة النموذجي | 44 وات |
سحب الطاقة ماكس | 59 واط |
MTBF (ساعة) | 206988 |
MTBF (عام) | 23.63 |
درجة حرارة التشغيل | 0 درجة مئوية ~ 45 درجة مئوية |
درجة حرارة التخزين | -40 درجة مئوية ~ 70 درجة مئوية |
الرطوبة النسبية | 0 درجة مئوية ~ ، (دون تكاثف |
مواصفات البرمجيات
الميزات | الوصف | الملف الافتراضي | عازلة ممتدة | ملف IPv6 | ملف Layer3 | ملف ايبران | ||||||||
إطار كبير | ماكس. حجم الإطار الكبير | 9600 | ||||||||||||
ماك أحادي | سعة عنوان ماك | 98304 | 12288 | 98304 | ||||||||||
معدل التعلم ماك (SW) | > 4000 نقطة في الثانية | |||||||||||||
معدل التعلم ماك (HW) | > 10 جيجابايت في الثانية | |||||||||||||
عنوان ماك ثقب أسود | 128 | |||||||||||||
ماك متعدد الإرسال | سعة عنوان ماك | 2048 | 1024 | 2048 | ||||||||||
فلان | هويات فلاين | 4094 | ||||||||||||
مناديل VLAN | 4094 | |||||||||||||
فالانس لتمكين الإحصاءات | 256 | |||||||||||||
خرائط فلان | الحد الأقصى لطاولة رسم الخرائط | 64 | ||||||||||||
الحد الأقصى لعدد القواعد | 1024 | |||||||||||||
EVC | الحد الأقصى لعدد EVC | 4094 | ||||||||||||
تجميع الروابط (ثابت و LACP) | أقصى عضو رقم لكل مجموعة | 128 | ||||||||||||
الحد الأقصى لعدد المجموعة | 64 | |||||||||||||
وضع مفتاح توازن الحمل | ثابت/dlb/rr/مرن/شفاء ذاتي | |||||||||||||
وقت التقارب | أقل من 50 مللي ثانية | |||||||||||||
تصنيف فلان | الحد الأقصى لعدد القواعد | 4096 | ||||||||||||
الحد الأقصى لعدد المجموعة | 1 | |||||||||||||
قدرة قاعدة على أساس ماك | 512 | 384 | 512 | |||||||||||
قدرة قاعدة IPv4 على أساس | 448 | 256 | 1024 | 512 | ||||||||||
قدرة قاعدة IPv6 على أساس | 32 | 256 | 0 | 0 | ||||||||||
قاعدة قائمة على البروتوكول القدرة | 7 | |||||||||||||
ستب | وقت التقارب | أقل من 30 ثانية | ||||||||||||
RSTP | وقت التقارب | أقل من 1 ثانية | ||||||||||||
MSTP | رقم مثيل MSTP | 64 | ||||||||||||
وقت التقارب | أقل من 1 ثانية | |||||||||||||
إرب | الحد الأقصى لرقم النطاق | 16 | ||||||||||||
رقم الخاتم | 1 حلقة رئيسية/مجال 2 حلقة فرعية/المجال | |||||||||||||
أقصى حماية رقم المثال لكل حلقة | 64 | |||||||||||||
وقت التبديل | أقل من 50 ثانية | |||||||||||||
جي. 8031 | رقم المجموعة | 256 | غير غير مقبل | غير غير مقبل | 16 | |||||||||
وقت التبديل | أقل من 50 مللي ثانية | |||||||||||||
جي. 8032 | خواتم | 128 | غير غير مقبل | غير غير مقبل | 16 | |||||||||
منافذ الأعضاء القصوى لكل حلقة | 256 | غير غير مقبل | غير غير مقبل | 32 | ||||||||||
وقت التبديل | أقل من 50 مللي ثانية | |||||||||||||
CFM(802.1ag) | أقصى رقم جلسة | 512 | ||||||||||||
الحد الأقصى لرقم النطاق | 8 | |||||||||||||
أنواع فاصل CCM | 7 | |||||||||||||
CCM الحد الأدنى معصب | زوج مللي | |||||||||||||
الحد الأقصى لعدد MEP | 1024 | |||||||||||||
الحد الأقصى لعدد MEP | 1024 | |||||||||||||
الحد الأقصى لعدد mep | 1024 | |||||||||||||
ARP | قدرة ARP | 12288 | 4096 | 6144 | 16384 | 12288 | ||||||||
IPv4 | فيب | 57344 | 28672 | 12288 | 57344 | 57344 | ||||||||
اكمب | مجموعة ECMP | ، (شارك مع IPv6) | ||||||||||||
PBR | خريطة طريق السياسة | 64 | ||||||||||||
آس التوجيه القائم على السياسة | 256 | 128 | 256 | 128 | ||||||||||
OSP | أقصى الجيران ثابت | 256 | ||||||||||||
الحد الأقصى لعنوان الملخص | 2048 | |||||||||||||
IPMC | طاولة توجيه متعددة الوسائط | 2048 | 512 | 1024 | 2048 | 1024 | ||||||||
توجيه متعدد الإرسال واجهات المصب | 4096 | 1024 | 2048 | 5120 | 2048 | |||||||||
تجسس IGMP | الحد الأقصى لعدد المجموعات | 2048 | ||||||||||||
الحد الأقصى لعدد الأعضاء | 8192 | |||||||||||||
MVR | الحد الأقصى لعدد المجموعة | 2048 | 512 | 1024 | 2048 | 1024 | ||||||||
الحد الأقصى لعدد الأعضاء | 4096 | 1024 | 2048 | 4096 | 2048 | |||||||||
طريق المضيف | قدرة NDP | 2048 | 1024 | 4096 | 0 | 2048 | ||||||||
IPv6 | IPv6 | 4096 | 1024 | 6144 | 0 | 240 | ||||||||
مجموعة ECMP | ، (حصة مع IPv4) | 0 | 0 | |||||||||||
IPMC | طاولة توجيه متعددة الوسائط | 256 | 256 | 512 | 0 | 0 | ||||||||
عدد الواجهات التي تدعم الإرسال المتعدد طاولة التوجيه | 512 | 512 | 1024 | 0 | 0 | |||||||||
MVR v6 | الحد الأقصى لرقم الدخول | 256 | 0 | 512 | 0 | 0 | ||||||||
أقصى عضو الرقم | 512 | 0 | 1024 | 0 | 0 | |||||||||
نفق IP | قدرة نظير النفق | 8 | 8 | 8 | 8 | 8 | ||||||||
رقم قائمة الانتظار لكل منفذ | قائمة انتظار مصبوبة يوني | 8 | ||||||||||||
طابور متعدد الإرسال | 1 | |||||||||||||
قائمة انتظار الشاشة | 1 | |||||||||||||
حزمة العازلة | عازلة حزمة النظام | 9 ميبايت | ||||||||||||
حبيبات | حبيبات الشرطة | 0 ~ 2M: 10K 2 متر ~ ، متر: 40 كلفن من من من من من من م ~ 1 جم: 80 كلفن 1 جم ~ 2 جم: ، K 2 جم ~ 4 جم: ، K 4 جم ~ 10 جم: ، K | ||||||||||||
شكل طابور حبيبات | ||||||||||||||
حبيبات على شكل منفذ | 10k | |||||||||||||
مدخل التدفق | منفذ الدخول QoS ipv4 مداخل تدفق | 1532 | ||||||||||||
منفذ الدخول QoS ipv6 مداخل تدفق | ||||||||||||||
منفذ الدخول تدفق QoS إحصائيات الإدخالات | 128 | |||||||||||||
IPv4 ACL | منفذ الدخول acl لـ IPv4 | 2926 | 2976 | يستخدم الدخول والخروج ACL ruls تجمع resouce منفصل. تشارك قاعدة الدخول IPv4/IPv6/MAC ACL مورد الدخول وقواعد الخروج مشاركة مورد الخروج. | ||||||||||
VLAN acl لمداخل IPv4 | ||||||||||||||
منفذ الخروج acl لـ IPv4 | 878 | 928 | ||||||||||||
خروج فلان acl ل IPv4 | ||||||||||||||
IPv6 ACL | منفذ الدخول acl لـ IPv6 | 2926 | 0 | 0 | ||||||||||
مدخل VLAN acl لـ IPv6 | ||||||||||||||
منفذ الخروج acl لـ IPv6 | 878 | 0 | 0 | |||||||||||
خروج فلان acl ل IPv6 | ||||||||||||||
احصائيات تدفق ACL | الدخول إلى إحصائيات تدفق acl | 1022 | ||||||||||||
الدخول إلى إحصائيات تدفق acl | 1023 | |||||||||||||
كوب | قواعد CoPP | 249 | 250 | |||||||||||
احصائيات تدفق CoPP | 249 | 250 | ||||||||||||
اوف | قواعد UDF | 256 | ||||||||||||
إحصائيات تدفق UDF | 64 | |||||||||||||
واقي مصدر IP | رقم قواعد IPv4 الأقصى | 768 | 512 | 512 | 512 | |||||||||
رقم قواعد IPv6 الأقصى | 64 | 128 | 0 | 0 | ||||||||||
ماك 802.1X | الحد الأقصى للإدخالات | 512 | ||||||||||||
DHCP التطفل | الحد الأقصى للدخول | 4096 | ||||||||||||
IPFIX | دخول إدخالات IPFIX | 8192 | ||||||||||||
موارد IPFIX للدخول | 8192 | |||||||||||||
BFD | أقصى رقم جلسة | شارك! | ||||||||||||
S-BFD | أقصى رقم جلسة | |||||||||||||
فروب | الحد الأقصى لعدد المجموعة | 255 | ||||||||||||
الرابط الذكي | الحد الأقصى لعدد المجموعة | 16 | ||||||||||||
الحد الأقصى لعدد الحالات | 64 | |||||||||||||
وقت التبديل | أقل من 50 مللي ثانية | |||||||||||||
رابط الشاشة | الحد الأقصى لعدد المجموعة | 16 | ||||||||||||
أقصى رابط رقم لكل مجموعة | 24 | |||||||||||||
الحد الأقصى لأسفل الارتباط رقم لكل مجموعة | 24 | |||||||||||||
ملج | الحد الأقصى لعدد مجموعة MLAG | 63 | ||||||||||||
فارب | رقم IP افتراضي لكل منفذ | 15 | ||||||||||||
VXLAN | نفق VXLN | 6144 | 4088 | 2040 | ||||||||||
VNI | 2000 | 2000 | 2000 | 2000 | 1000 | |||||||||
نظير VTEP | 1024 | 1024 | 1024 | 1024 | 256 | |||||||||
النوع | نوع فرعي | ميزة | ||||||||||||
الميزات الأساسية إيثرنت | إيثرنت | واجهة | أوضاع تشغيل واجهة إيثرنت (دوبلكس كامل ، نصف مزدوج ، والتفاوض التلقائي) | |||||||||||
معدلات تشغيل واجهة إيثرنت | ||||||||||||||
إطار كبير | ||||||||||||||
توصيل منفذ-x | ||||||||||||||
التحكم في التدفق | التحكم في التدفق tx/rx | |||||||||||||
السيطرة على العواصف | منفذ التحكم في العواصف القائم | |||||||||||||
تحكم في العواصف قائم على VLAN | ||||||||||||||
كتلة الميناء | منفذ كتلة (معرفة الإرسال المتعدد/معرفة الإرسال المتعدد/معرفة الإرسال المتعدد/معرفة الإرسال المتعدد/البث) | |||||||||||||
منفذ عزل | L2/L3/جميع المنافذ المعزولة | |||||||||||||
عزل أحادي الاتجاه | ||||||||||||||
نفق بروتوكول L2 | نفق بروتوكول L2 (يدعم CDP/CFM/DOT1X/LLDP/PROTO بطيء/STP/VTP) | |||||||||||||
الوضع الأمامي | تخزين وإلى الأمام | |||||||||||||
قطع من خلال | ||||||||||||||
فلان | وضع وصول VLAN | الوصول/الجذع | ||||||||||||
افتراضي VLAN | ||||||||||||||
تصنيف فلان | تصنيف VLAN (قائم على المنفذ/قائم على mac/قائم على ip/قائم على النماذج الأولية) | |||||||||||||
القينق | QinQ الأساسية | |||||||||||||
QinQ انتقائي | ||||||||||||||
رسم خرائط VLAN (= ترجمة VLAN) | ||||||||||||||
خرائط VLAN (N:1 ترجمة VLAN) | ||||||||||||||
إحصائيات VLAN | إحصائيات VLAN | |||||||||||||
فلان خاص | فلان خاص | |||||||||||||
صوت VLAN | صوت VLAN | |||||||||||||
فلان ضيف | فلان ضيف | |||||||||||||
ماك | طاولة عنوان ماك | التعلم التلقائي وتقادم عناوين ماك | ||||||||||||
FDB واضحة على أساس منفذ VLAN | ||||||||||||||
الأجهزة التعليمية | ||||||||||||||
إدخالات عنوان ماك ثابتة وديناميكية | ||||||||||||||
كشف الخفقان ماك | كشف الخفقان ماك | |||||||||||||
جسر ميناء | جسر ميناء | |||||||||||||
تأخر | تجميع الروابط | ثابت-تأخر & LACP | ||||||||||||
توازن الحمل الساكن (SLB) | ||||||||||||||
توازن الحمل الديناميكي (DLB) | ||||||||||||||
توازن حمولة مستدير روبن (RR) | ||||||||||||||
تأخر الشفاء الذاتي | ||||||||||||||
تجميع الروابط المرجحة | ||||||||||||||
ميزات حماية حلقة إيثرنت | XSTP | ستب | بروتوكول الأشجار الممتدة | |||||||||||
RSTP | بروتوكول الشجرة الممتدة السريع | |||||||||||||
MSTP | مثيل متعدد بروتوكول الشجرة الممتدة | |||||||||||||
حماية بروتوكول الشجرة الممتدة | مرشح/واقي BPDU | |||||||||||||
حارس الجذر | ||||||||||||||
حلقة الحرس | ||||||||||||||
مكافحة هجوم TC -BPDU | ||||||||||||||
ERPS | ERPS | حلقة واحدة ERPS | ||||||||||||
حلقات التماس ERPS | ||||||||||||||
حلقات ERPS المتقاطعة | ||||||||||||||
متوافق مع RRPP | ||||||||||||||
جي. 8031 | جي. 8031 | G.8031 حماية شبكة إيثرنت الخطية | ||||||||||||
جي. 8032 | جي. 8032 | G.8032 v1/v2 | ||||||||||||
حلقة واحدة | ||||||||||||||
حلقة فرعية | ||||||||||||||
كشف حلقة الظهر | كشف حلقة الظهر | حلقة الظهر-الكشف | ||||||||||||
Layer2 الإرسال المتعدد | Layer2 الإرسال المتعدد | تجسس IGMP | التطفل IGMPv1/v2/v3 | |||||||||||
إجازة سريعة | ||||||||||||||
مجموعة التطفل IGMP الثابتة | ||||||||||||||
MVR | MVR (تسجيل شبكة VLAN متعددة الإرسال) | |||||||||||||
شحن IPv4 | ARP | ARP | إدخالات ARP ثابتة وديناميكية | |||||||||||
شيخوخة مداخل ARP | ||||||||||||||
ARP غير مبرر | ||||||||||||||
بروكسي ARP | وكيل ARP الأساسي | |||||||||||||
وكيل ARP المحلي | ||||||||||||||
توجيه IPv4 المتعدد الإرسال | طرق ثابتة IPv4 | طرق ثابتة IPv4 | ||||||||||||
طرق الثقب الأسود | ||||||||||||||
شارك في العمل مع شريحة IP | ||||||||||||||
التوجيه الافتراضي وإعادة التوجيه (VRF) | ||||||||||||||
فحص uRPF | ||||||||||||||
مزق | مزق v1/v2 | |||||||||||||
موديلات 2 | أوبف v2 | |||||||||||||
هو-هو | هو-هو | |||||||||||||
IS-IS ملحقات لتوجيه الشرائح | ||||||||||||||
بجي بي | IBGP | |||||||||||||
EBGP | ||||||||||||||
سياسة الطريق | خريطة الطريق | |||||||||||||
قائمة بادئة IPv4 | ||||||||||||||
PBR | التوجيه القائم على السياسة (PBR) | |||||||||||||
ICMP | إعادة توجيه ICMP | |||||||||||||
ICMP غير قابل للوصول | ||||||||||||||
اكمب | ECMP(SLB) | |||||||||||||
ECMP(DLB) | ||||||||||||||
ECMP(RR) | ||||||||||||||
ECMP ذاتي الشفاء | ||||||||||||||
IP غير مرقّم | ||||||||||||||
توجيه IPv4 المتعدد الإرسال | إيغمب | IGMP v1/v2/v3 | ||||||||||||
IGMP-بروكسي | ||||||||||||||
رسم خرائط IGMP SSM | ||||||||||||||
بيم | بيم-SM | |||||||||||||
بيم-SSM | ||||||||||||||
بيم-ديم | ||||||||||||||
شحن IPv6 | البروتوكول الأساسي IPv6 | ICMPv6 | ICMPv6 | |||||||||||
NDP | NDP | |||||||||||||
PMTU | PMTU | |||||||||||||
توجيه IPv6 المتعدد الإرسال | طرق ثابتة IPv6 | طرق ثابتة IPv6 | ||||||||||||
تموج | تموج | |||||||||||||
BGP4 | BGP4 | |||||||||||||
سبف v3 | سبف v3 | |||||||||||||
هو-هو | هو-هو | |||||||||||||
Vrp v3 | Vrp v3 | |||||||||||||
توجيه IPv6 المتعدد الإرسال | MLD v1/v2 | MLD v1/v2 | ||||||||||||
التطفل MLD v1/v2 | التطفل MLD v1/v2 | |||||||||||||
MVR6 | MVR6 | |||||||||||||
بيم-سم v6 | بيم-سم v6 | |||||||||||||
نفق IP | IPv6 فوق نفق IPv4 | IPv6 فوق نفق IPv4 | ||||||||||||
نفق 6o4 | نفق 6o4 | |||||||||||||
نفق ISATAP | نفق ISATAP | |||||||||||||
خدمة IPv6 | DHCPv6 | DHCPv6 تتابع | ||||||||||||
DHCPv6 التطفل | ||||||||||||||
سياسة مسار IPv6 | قائمة بادئة IPv6 | |||||||||||||
ميزات موثوقية الجهاز | BFD | BFD | BFD لطريق ثابت | |||||||||||
BFD لـ OSFV2 | ||||||||||||||
BFD لـ VRRP/المسار | ||||||||||||||
BFD لـ PBR | ||||||||||||||
فروب | فروب | فروب | ||||||||||||
المسار ل VRRP | ||||||||||||||
الرابط الذكي | الرابط الذكي | مثيل متعدد | ||||||||||||
ميزان التحميل | ||||||||||||||
متعدد الوصلات | ||||||||||||||
رابط الشاشة | ||||||||||||||
ملج | ملج | MLAG الأساسية | ||||||||||||
ميناء ملج اليتيم | ||||||||||||||
إيثرنت OAM | EFM | EFM (802.3ah) | كشف السيارات | |||||||||||
Detetion خطأ الشبكة | ||||||||||||||
مقبض خطأ الشبكة | ||||||||||||||
الاسترجاع عن بعد | ||||||||||||||
CFM | CFM (802.1ag) | أجهزة CCM كشف | ||||||||||||
ماك بينغ | ||||||||||||||
ماك تريس | ||||||||||||||
ص. 1731 | ص. 1731 | قياس الكمون والارتعاش | ||||||||||||
ميزات QoS | QoS | تصنيف حركة المرور | تصنيف حركة المرور على أساس COS/DSCP (تصنيف بسيط) | |||||||||||
تصنيف حركة المرور على أساس ACL (تصنيف معقد) | ||||||||||||||
تصنيف حركة المرور على أساس الرأس الداخلي لحزم الأنفاق | ||||||||||||||
السلوكيات المرورية | جدولة قائمة الانتظار | |||||||||||||
قم بتأشير حقول الأولوية (COS/DSCP) للحزمة بناءً على ACL | ||||||||||||||
قم بتأشير حقول الأولوية (COS/DSCP) للحزمة بناءً على خريطة الطاولة | ||||||||||||||
إعادة توجيه التدفق | ||||||||||||||
مرآة تدفق | ||||||||||||||
شرطة المرور | شرطة المرور على أساس اتجاه (داخل/خارج) الميناء | |||||||||||||
شرطة المرور على أساس الاتجاه (في/خارج) من VLAN | ||||||||||||||
شرطة المرور على أساس اتجاه (داخل/خارج) التدفق | ||||||||||||||
شرطة المرور على أساس الاتجاه (في/خارج) التدفق المجمع | ||||||||||||||
تشكيل حركة المرور | قائمة على قائمة الانتظار تشكيل حركة المرور | |||||||||||||
تشكيل حركة المرور القائمة على الميناء | ||||||||||||||
إدارة الازدحام | SP (أولوية صارمة) جدولة | |||||||||||||
WDRR (جولة العجز المرجح روبن) جدولة | ||||||||||||||
SP WDR جدولة مختلطة | ||||||||||||||
تجنب الازدحام | قطرة ذيل (TD) | |||||||||||||
الكشف المبكر العشوائي المرجح (WRED) | ||||||||||||||
إحصاءات حركة المرور | عدد الحزم وإحصائيات البايتات بناءً على تصنيف حركة المرور | |||||||||||||
عدد الحزم وإحصائيات البايتات بناءً على اللون بعد شرطة المرور | ||||||||||||||
إعادة توجيه وتجاهل عدد الحزم وإحصائيات بايت | ||||||||||||||
ECN (إشعار ازدحام صريح) | علامات ECN على أساس قطرة الذيل | |||||||||||||
علامات ECN على أساس WRED | ||||||||||||||
شبكة افتراضية | نفق | البوابة الافتراضية | فارب (فرب-أرب) | |||||||||||
شبكة فرعية فارب | ||||||||||||||
VxLAN |
| |||||||||||||
بوابة توزيع VxLAN | ||||||||||||||
وصول نشط-نشط VxLAN | ||||||||||||||
شبكة تراكب على أساس VxLAN | ||||||||||||||
حزمة بروتوكول L2 تمر عبر | ||||||||||||||
تحرير DSCP في الرأس الخارجي VxLAN | ||||||||||||||
تعديل النموذج الأصلي في الرأس الداخلي VxLAN | ||||||||||||||
BGB EVPN | ||||||||||||||
دعم تمكين/تعطيل التراكب أفق الانقسام لكل-VNI | ||||||||||||||
نفق GRE | نفق GRE | |||||||||||||
نفق NVGRE | نفق NVGRE | |||||||||||||
نفق جنيف | نفق جنيف | |||||||||||||
الدي سي | DCBX | LLDP دعم DCBX TLV | ||||||||||||
PFC | PFC | |||||||||||||
ميزات المترو | ايبران | LDP | LDP | |||||||||||
توجيه MPLS | توجيه MPLS | |||||||||||||
VPWS | VPWS | |||||||||||||
VPLS | VPLS | |||||||||||||
MPLS OAM | MPLS OAM | |||||||||||||
إحصائيات MPLS | إحصائيات MPLS | |||||||||||||
2vpn | 2vpn | |||||||||||||
L3VPN | L3VPN | |||||||||||||
ACL | MPLS ACL | |||||||||||||
QoS | QoS MPLS | |||||||||||||
ريال | توجيه الجزء القائم على MPLS | |||||||||||||
الأمن والإدارة | أمان النظام | SSH | SSH v1/v2 | |||||||||||
جيل مفتاح RSA | ||||||||||||||
نصف القطر | نصف القطر | |||||||||||||
تاكاس | تاكاس | |||||||||||||
AAA | مصادقة | |||||||||||||
التفويض | ||||||||||||||
محاسبة | ||||||||||||||
Dot1x | Dot1x القائم على المنفذ | |||||||||||||
Dot1x على أساس ماك | ||||||||||||||
فلان ضيف | ||||||||||||||
ACL | ماك/IP ACL | |||||||||||||
الوضع الأساسي ACL | ||||||||||||||
مجموعة ميناء ACL | ||||||||||||||
مجموعة VLN ACL | ||||||||||||||
IPv6 ACL | ||||||||||||||
ACL UDF | ||||||||||||||
مدى الوقت | ||||||||||||||
فحص ARP | فحص ARP | |||||||||||||
حماية مصدر P | واقي مصدر IP | |||||||||||||
أمن الميناء | الحد على عنوان ماك التعلم على واجهة | |||||||||||||
الأمن VLAN | قيود على ماك عنوان التعلم على فلان | |||||||||||||
سياسة التحكم في الطائرة (CoPP) | قائمة سوداء/قائمة بيضاء | |||||||||||||
حد السعر | ||||||||||||||
حد حركة وحدة المعالجة المركزية | حد حركة وحدة المعالجة المركزية | |||||||||||||
منع هجوم دوس | منع هجوم دوس (الفيضانات ICMP/سمورف/هشة/الأرض/الفيضانات SYN) | |||||||||||||
مرشح تسجيل الدخول | تصفية Telnet/SSH ACL | |||||||||||||
تصفية Telnet/SSH IPv6 ACL | ||||||||||||||
كشف خفق الارتباط | كشف خفق الارتباط | |||||||||||||
إدارة الشبكة | DHCP | خادم DHCP | ||||||||||||
مرحل DHCP | ||||||||||||||
DHCP التطفل | ||||||||||||||
عميل DHCP | ||||||||||||||
DHCP الخيار 82 | ||||||||||||||
خيار DHCP | ||||||||||||||
رومان | رومان | |||||||||||||
تدفق | تدفق v4/v5 | |||||||||||||
IP SLA | IP SLA | |||||||||||||
IPFIX | IPFIX | |||||||||||||
جهاز مراقبة الكمون/المخزن المؤقت | جهاز مراقبة الكمون | |||||||||||||
شاشة عازلة | ||||||||||||||
EFD | كشف تدفق الفيل | |||||||||||||
NTP | بروتوكول وقت الشبكة (NTP) | |||||||||||||
PTP (IEEE) بروتوكول الوقت الدقيق) | ساعة شفافة (TC) | |||||||||||||
ساعة حدية (BC) | ||||||||||||||
تعطيل | تعطيل الكشف والاسترداد | |||||||||||||
دانس | عميل DNS ثابت | |||||||||||||
LLDP | LLDP | |||||||||||||
صيانة التكوين | الخدمات الطرفية | واجهة سطر الأوامر | التكوينات من خلال CLI (واجهة سطر الأوامر) | |||||||||||
معلومات المساعدة | تكوين لافتة | |||||||||||||
معلومات المساعدة باللغة الإنجليزية | ||||||||||||||
خدمة المحطة | خدمة طرفية Vty | |||||||||||||
خدمة محطة وحدة التحكم | ||||||||||||||
إدارة التكوين | واجهة الإدارة | واجهة إدارة Inband والتكوين | ||||||||||||
واجهة إدارة خارج النطاق والتكوين | ||||||||||||||
إدارة امتياز المستخدم | أولوية المستخدم المتميزة والأوامر المميزة | |||||||||||||
SNMP | إدارة الشبكة على أساس SNMP v1/v2c/v3 | |||||||||||||
MIB العامة والخاصة | ||||||||||||||
فخ العام والخاص | ||||||||||||||
الويب | التكوين والإدارة على أساس UI الويب | |||||||||||||
RPC-API | التكوين والإدارة على أساس ay | |||||||||||||
تين ذكي | جهاز ذكي يخدع التين (تكوين تلقائي عند بدء تشغيل النظام) | |||||||||||||
OVSDB | التكوين والإدارة على أساس OVSDB | |||||||||||||
تكوين ملف النظام | تغيير مواصفات النظام عن طريق اختيار ملفات تعريف STM مختلفة | |||||||||||||
مراقبة الترخيص | ميزة التكوين على أساس الترخيص | |||||||||||||
استعادة التكوين الافتراضي المصنع | استعادة التكوين الافتراضي المصنع | |||||||||||||
نظام الملفات | نظام الملفات | نظام الملفات (دليل الدعم وإدارة الملفات) | ||||||||||||
تحميل وتنزيل | تحميل وتنزيل الملفات من خلال FTP أو TFTP | |||||||||||||
تحميل وتنزيل الملفات من خلال مودم X | ||||||||||||||
التصحيح والصيانة | تصحيح | ميزات تصحيح الأخطاء لكل وحدة | ||||||||||||
تصحيح الأخطاء ICMP | ||||||||||||||
BHM | مراقب عمليات البرنامج: مراقب ضربات القلب | |||||||||||||
خردوات ساعة الكلب | ||||||||||||||
سجل والتنبيه | عرض استخدام وحدة المعالجة المركزية والتنبيه | |||||||||||||
شاشة استخدام الذاكرة والتنبيه | ||||||||||||||
درجة حرارة الجهاز ، PSU ، عرض حالة المروحة والتنبيه | ||||||||||||||
سجلات تشغيل المستخدم | ||||||||||||||
إدارة السجلات وأجهزة الإنذار ومعلومات تصحيح الأخطاء | ||||||||||||||
فكت | اختبار الكابل الافتراضي | |||||||||||||
تشخيص النظام | التشخيص التفصيلي-جمع المعلومات | |||||||||||||
تمهيد | إعادة التشغيل اليدوي | |||||||||||||
إعادة تشغيل الجدول الزمني | ||||||||||||||
إعادة تشغيل تسجيل المعلومات | ||||||||||||||
تشخيص الشبكة | بينغ | |||||||||||||
IPv6 بينغ | ||||||||||||||
مسار التتبع | ||||||||||||||
مرآة | مرآة منفذ | |||||||||||||
مرآة تدفق | ||||||||||||||
مرآة عن بعد | ||||||||||||||
مرآة متعددة الوجهات (m:n) | ||||||||||||||
استخدام وحدة المعالجة المركزية كمصدر للمرآة | ||||||||||||||
استخدام وحدة المعالجة المركزية كوجهة مرآة وتحليل الحزمة | ||||||||||||||
رسبان | ||||||||||||||
إحصائيات وحدة المعالجة المركزية | إلى وحدة المعالجة المركزية/من إحصائيات عبوات وحدة المعالجة المركزية | |||||||||||||
L2 بينغ | Layer2 كشف اتصال الشبكة-L2Ping (MAC Ping/Trace) | |||||||||||||
هارد | كشف الرابط أحادي الاتجاه | |||||||||||||
أحادي الاتجاه | شحن أحادي الاتجاه للألياف | |||||||||||||
حلقة الظهر | ظهر حلقة منفذ | |||||||||||||
ظهر حلقة الأجهزة (داخلي/خارجي) | ||||||||||||||
وقت النظام | تكوين الوقت | |||||||||||||
التوقيت | ||||||||||||||
ترقية الإصدار | ترقية نظام وير لينة | الترقية باستخدام ملف الصور المحلي | ||||||||||||
الترقية باستخدام خادم TFTP عن بُعد | ||||||||||||||
U ترقية الحذاء | ترقية عبر الإنترنت u الحذاء | |||||||||||||
استخدام


ع/ن | الوصف |
DCSL3C-02C24X-5S | حامل قياسي 1U 19 بوصة قابل للتركيب ، 24 × 10G SFP ، 2 × our G QSFP28 وحدة إمداد طاقة مزدوجة ، تدفق هواء من الأمام إلى الخلف/من الخلف إلى الأمام ، مروحة ثابتة |
اشترك الآن ، يمكنك الحصول على الموارد القيمة والأوراق البيضاء.
تابعنا أيضا يمكن الحصول على أحدث المنتجات ومعلومات الصناعة في رسائل البريد الإلكتروني لأعضائنا.تعلم التفاصيل ، مجموعة
اتصل بنا:
البريد الإلكتروني لنا:
2106B ، # 3D ، المتربة 1 من منتزه السعودية ، بانتينة ، لندن ، شنان ، P.R.C